- Published on
单点登录SSO
- Authors

- Name
- Mao
SSO(Single Sign On) 是一个很古老的技术了,之前项目中也实践过,近期项目中又需要这个知识点,时间长有点模糊了,总结在此强化此知识点。
问题域
单点登录解决多个业务都有独立认证功能,用户时候这些业务系统时候需要分别登录,用户体验差的问题。
方案与流程
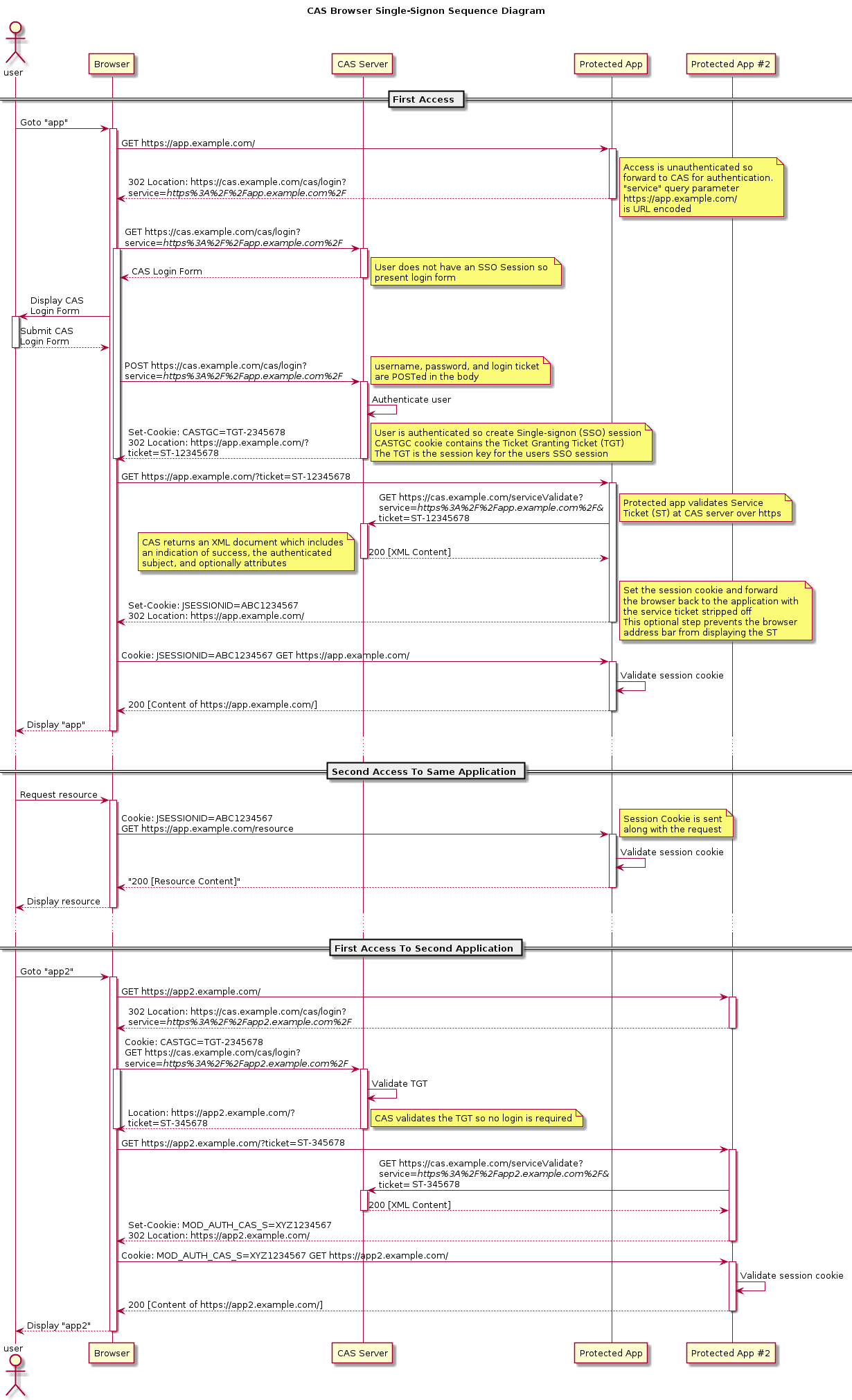
单点登录的方案是提供一个集中认证服务器,所有业务系统都通过此集中认证服务器登录,且一次登录后获得的凭证,可以在多个业务系统之间共享,实现多个业务系统只需一次登录效果。
单点登录的流程不算复杂,在理解方案之前,先要理解关键角色与概念。
- CAS Server: 单点登录服务器,提供用户认证、TGT签发、ST验证功能。
- CAS Client: 单点登录客户端,也就是业务服务(Service)。业务服务与CAS Server交互,完成用户登录验证、凭证签发。
- TGT(Ticket Granted Ticket): CAS Server在认证用户成功后,在响应中通过Set-Cookie回写的认证凭证;TGT是CAS Server的Session凭证。
- ST(Service Ticket): ST是TGT签发给具体一个业务服务会话的凭证,业务服务拿到此凭证后调用CAS Server接口校验凭证,如果校验通过则表示认证成功,业务系统生成Session。

单点登录与鉴权
单点登录方案只涵盖了用户认证,并未对用户鉴权做任何规范约束。通常业务系统对用户鉴权,需要获得用户属性(如RBAC鉴权模式下则需要获取用户角色信息)。单点登录模式下,业务系统没有用户身份信息,那么就需要通过用户身份管理系统获取用户身份信息。有两种实现方案:
- CAS Server同时作为身份管理服务,这种情形下,在CAS Server的ST验证接口的返回数据中,可以带上用户属性信息,业务系统保存此用户属性信息,用于鉴权使用。
- 独立的身份管理服务,这种情形下,业务系统需要调用身份管理服务接口获取用户属性,这里又涉及到接口调用的访问凭证,会稍微复杂一些。